Die Klassifikation ist ein zentrales Element für eine strukturierte und effiziente Nutzung von BIM-Modellen in Solibri. Durch die gezielte Zuordnung von Elementen zu definierten Kategorien lassen sich modellbasierte Prüfprozesse automatisieren, Berichte präziser gestalten und die interdisziplinäre Zusammenarbeit verbessern. In diesem Beitrag zeigen wir, wie Klassifikationen in Solibri erstellt und sinnvoll im Planungsprozess eingesetzt werden können.
Die IFC-Prüfsoftware Solibri (Office) bietet mit der Funktion Klassifikation die Möglichkeit, auf Basis der vorhandenen Modellinformationen – oder sogar bei deren Abwesenheit – eine benutzerfreundliche Neu-Kategorisierung vorzunehmen. Diese Klassifikationen werden Bestandteil der jeweiligen Projektdatei, können jedoch separat gespeichert und in anderen Projekten wiederverwendet werden.
Die unterschiedlichen Klassifikationen können anschließend als Grundlage für visuelle Überschreibungen, Präsentationen, stichprobenartige Prüfungen, sowie für Kollisionsprüfungen und Auswertungen genutzt werden.

Bild: Grafische Überschreibung der Brandschutzinformationen in Solibri.
Beispiel: Bodentank-Typen hervorheben
Information der Komponenten
Auf dem folgenden Screenshot betrachten wir die Bodentank-Komponente und prüfen die verfügbaren Informationen, die bei Bedarf in der Klassifikation verwendet werden können.

Auf dem folgenden Screenshot identifizieren wir einen anderen Bodentank-Typ.

Auf dem folgenden Screenshot verwenden wir eine spezielle, vom Nutzer erstellte Information zur genauen Identifikation des Bodentank-Typs. Dabei handelt es sich nicht um eine standardmäßige IFC-Eigenschaft, sondern um ein projektspezifisch definiertes Attribut.
Erstellung einer neuen Klassifikation
Auf dem folgenden Screenshot ist zu sehen, mit welchem Befehl eine neue Klassifikation erstellt werden kann. Bitte klicken Sie auf die Schaltfläche – im daraufhin erscheinenden Fenster beginnen wir mit der Eingabe der detaillierten Einstellungen.
Beim Erstellen einer neuen Klassifikation muss diese zunächst benannt werden. Anschließend sollte sie direkt auf dem Server gespeichert werden – nach Möglichkeit in einem gut zugänglichen Ordner.

Nachdem die Klassifikation benannt und gespeichert wurde, muss festgelegt werden, welche Komponenten in dieser Klassifikation verwendet werden sollen. Dies erfolgt im Teilfenster Komponenten.
In unserem Beispiel wählen wir aus den Komponenten Dose / Steckdose diejenigen Elemente aus, deren Name-Attribut den Textbestandteil „Boden“ enthält.

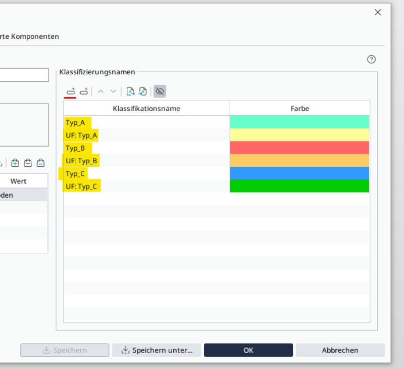
Falls gewünscht, können wir im Teilfenster Klassifizierungsnamen bereits im Voraus Klassen für die Klassifikation definieren. Mit Hilfe der rot unterstrichenen Schaltfläche lässt sich eine beliebige Klasse zur Liste hinzufügen – bei Bedarf kann auch eine eigene Ebene (Level) dafür festgelegt werden.

Es wird empfohlen, die Klassifikation während der Arbeit regelmäßig zu speichern.
Wenn Sie die sogenannten nicht klassifizierten Komponenten gemeinsam mit den klassifizierten Elementen anzeigen möchten, aktivieren Sie bitte die folgenden Kontrollkästchen.
Bitte beachten Sie dabei stets, wofür die jeweilige Klassifikation verwendet werden soll – es ist nicht in allen Fällen sinnvoll, nicht klassifizierte Elemente mit den klassifizierten zu mischen. Dennoch kann es hilfreich sein, um zu überprüfen, ob die Klassifikation korrekt funktioniert und keine Komponenten versehentlich ausgelassen wurden.

Als Nächstes wechseln wir zum Reiter Klassifikationsregeln. In diesem Bereich definieren wir die Regeln, anhand derer eine Komponente der gewünschten Klasse zugeordnet wird.
Kurze Einführung: Die sichtbare Tabelle kann bei Bedarf sowohl um Spalten als auch um Zeilen erweitert werden. Die beiden Schaltflächen, mit denen neue Einträge hinzugefügt werden können, sind markiert.
In unserem Beispiel verwenden wir die Eigenschaften Komponente, Name und Beschriftung ELT. Die Werte dieser Eigenschaften tragen wir jeweils zeilenweise ein und ordnen sie in der letzten Spalte der gewünschten Klasse zu.
Durch Klicken auf den nächsten Menüpunkt können wir überprüfen, ob es noch nicht klassifizierte Elemente gibt und ob eventuell etwas übersehen wurde. Falls wir hier Einträge finden, können wir zum vorherigen Menüpunkt zurückkehren und unsere Klassifikationsregeln erweitern, bis die Liste der nicht klassifizierten Elemente vollständig leer ist.
Im letzten Menüpunkt werden schließlich alle klassifizierten Komponenten aufgelistet – inklusive ihrer zugewiesenen Klasse sowie der Information, dass die Zuordnung auf Basis der Klassifikationsregeln erfolgt ist.
Tipp: Komponenten können auch manuell klassifiziert werden; entsprechende Einträge wären ebenfalls an dieser Stelle ersichtlich.
Ergebnis
Das Endergebnis der Klassifikation kann im Klassifikationsfenster eingesehen werden. Die einzelnen Klassen lassen sich einzeln oder gemeinsam auswählen und im 3D-Fenster isoliert darstellen.
In unserem Beispiel haben wir in einer durch Schnittboxen begrenzten Ansicht die übrigen Modellkomponenten zur Klassifikation hinzugefügt, um den Gesamtzusammenhang besser sichtbar zu machen.

Warten wir einen Moment – was wollen wir eigentlich erstellen? Haben wir nicht eben gerade eine Klassifikation angelegt? – könnten wir uns fragen.
Die Antwort darauf wäre:Eine Klassifikation allein hat keinen Wert ohne ihre zugehörigen Klassen.Und um eine Klasse mit Komponenten zu füllen, brauchen wir sogenannte Klassifikationsregeln.
Diese Regeln sorgen dafür, dass einzelne Komponenten einer bestimmten Klasse zugeordnet werden. Genau so eine Regel werden wir jetzt erstellen.
Reihe hinzufügen
Wenn wir von der Erstellung einer Klassifizierungsregel sprechen, bedeutet das, dass wir eine neue Zeile in der Tabelle des Menüpunkts „Klassifizierungsregel“ definieren. Werfen wir einen Blick auf den untenstehenden Screenshot – der Button, den wir drücken müssen, ist gelb markiert.
Im Standardfall wird beim Klicken auf die Schaltfläche „Neue Zeile hinzufügen“ die aktuell markierte Zeile, diejenige mit dem Cursor oder – falls keine ausgewählt ist – die letzte Zeile dupliziert.
Im untenstehenden Screenshot wurden die kopierten Werte bereits gelöscht.

Parameterwerte vergeben
Jetzt besteht unsere Aufgabe darin, die Werte der einzelnen Zellen festzulegen. Wenn wir den Wert „*“ eintragen, ist jeder beliebige Wert zulässig.
Als Beispiel werden wir die Klasse "Typ_C" erstellen. (Zu Demonstrationszwecken wurde diese zwischenzeitlich gelöscht)
Wir beginnen damit, diese Klasse eindeutig zu identifizieren.

In der Spalte Ebene tragen wir lediglich ein Sternchen („*“) als Platzhalter ein, da die Folie von Typ_C nicht eindeutig zugeordnet werden kann. (Genau genommen könnte die Spalte auch gelöscht werden, da sie in diesem Fall nicht relevant ist.)

In der Spalte "Name" öffnet sich beim klicken auf die drei Punkte am rechten Rand der Zelle eine Liste mit verfügbaren Werten - diese kann jedoch etwas unübersichtlich und überladen wirken.
Um dies zu vereinfachen, können wir erneut das Sternchen ("*") als Platzhalterzeichen verwenden. Damit lässt sich der gesuchte Wert verallgemeinern - z.B. auf den Textbestandsteil "Bodentank_R".
So soll es ausschauen:
Die Klasse der Regel zuweisen
Als letzten Schritt sollten wir der erstellten Klassifikationsregel eine Klasse zuweisen.
Dabei gibt es drei Möglichkeiten:
- Wir können manuell einen neuen Klassennamen eingeben
- Eine bereits unter dem Menüpunkt Einstellungen definierte Klasse auswählen
- Mit dem Symbol "=" eine automatische Klassenzuweisung festlegen
Option 1:

Option 2:

Option3:

Ich versuche kurz zu erklären, was passiert, wenn wir die Option mit dem Gleichheitszeichen verwenden.
Wenn wir genauer hinschauen, verbirgt sich hinter jeder dieser Optionen der Name einer Spalte. Das bedeutet, dass die Werte des jeweiligen Parameters dynamisch verarbeitet und jeweils als eigene Klasse erstellt werden.
Wenn es zum Beispiel 15 unterschiedliche Werte gibt, entstehen daraus automatisch 15 einzelne Klassen.
Das ist besonders dann hilfreich, wenn wir die Parameterwerte auswerten möchten. Zusätzlich wird die Klassifikation automatisch aktualisiert, falls sich die Werteliste bei einem Modellupdate erweitert.
Ein Nachteil ist, dass wir die Klasse nicht selbst benennen oder eingrenzen können.
Abschließend erstelle ich die Klasse "Typ_C" mit der zweiten Option.
Zusätzliche Regelkriterien ergänzen
Es kann vorkommen, dass zusätzliche Parameter benötigt werden, um eine Klasse genauer zu definieren, weil die vorhandenen Parameter nicht ausreichen.
In diesem Fall fügen wir eine neue Spalte, also ein neues Regelkriterium, in die Tabelle ein.
Dazu klicken wir auf die gelb markierte Schaltfläche im untenstehenden Screenshot.
Nachdem wir die Schaltfläche gedrückt haben, öffnet sich ein neues Fenster - keine Sorge, jetzt geht die Arbeit erst richtig los.
In diesem Fenster müssen wir den Parameter finden, den wir benötigen. Die Liste ist sehr umfangreich.
Solibri stellt uns neben den IFC-Eigenschaften auch Koordinaten, Positionen, Modellnamen und viele weitere Informationen zur Verfügung.
Für unser Beispiel wähle ich diesen spezifischen Parameter aus: Predefined Type (vordefinierter Typ).
Tipp: Wir können sogar eine andere Klassifikation als Kriterium verwenden - das ist besonders praktisch.

Nachdem wir unsere Auswahl bestätigt haben, erscheint der Parameter als neue Spalte in der Tabelle.
Es ist möglich, dass er nicht genau an der gleichen Stelle wie in unserem Beispiel auftaucht – neue Spalten erscheinen in der Regel entweder ganz vorne oder neben der zuletzt ausgewählten Spalte.
Wenn gewünscht, können wir sie jedoch an eine andere Position verschieben. In unserem Fall haben wir sie ganz ans Ende der Tabelle gezogen.

Für unser Beispiel wählen wir nun schnell einen verfügbaren festen Wert aus.
Nachdem wir auf die Schaltfläche mit den drei Punkten geklickt haben, erscheint das sichtbare kleine Fenster.
In diesem Fenster werden stets die Werte der im Projekt geladenen Modelle angezeigt – angepasst auf die jeweilige Komponente.

Abschließend haben wir dieser Klassifikationsregel einen neuen, etwas differenzierteren Klassennamen zugewiesen.

Erste- oder Beste Übereinstimmung
Wir müssen auf eine wichtige Einstellung hinweisen – den sogenannten Klassifizierungsmethode.

Dieser ist besonders entscheidend, wenn wir zwei Klassifikationsregeln mit sehr ähnlichen Kriterien erstellen und dabei den Stern (*) als Platzhalter verwenden – so wie in unserem letzten Beispiel.
Obwohl wir die Klasse Typ C V2 für Bodentanks vom Typ POWEROUTLET erstellt haben, wurde sie nicht unter den Klassen angezeigt.
Der Grund dafür ist, dass unter den Klassifizierungsregeln eine Regel mit einem Sternwertfeld weiter oben in der Reihenfolge steht.
Aufgrund der Einstellung „Erste Übereinstimmung“ wird dann diese Regel zur Klassifizierungsmethode verwendet.

Schieben wir unsere neue Regel eine Position nach oben in der Liste und beobachten wir, was sich dadurch verändert.

Jetzt ist deutlich zu erkennen, dass durch die geänderte Reihenfolge die erste Übereinstimmung nun die Klasse Typ_C_V2 ergibt und diese den entsprechenden Komponenten zugewiesen wird.

Wenn es in unserem Beispiel einen weiteren PredefinedType-Parameterwert gäbe, der sich von POWEROUTLET unterscheidet, würde die Komponente automatisch zur mit dem Stern definierten Klasse weitergereicht und schlicht Typ_C zugewiesen.
Beste Übereinstellung:
Wenn wir die Reihenfolge der Regeln nicht verändern, aber stattdessen die Methode „Beste Übereinstimmung“ auswählen, erhalten wir das gleiche Ergebnis wie zuvor.


Mehrere Klassifizierungsnamen erlauben
Es gibt noch eine weitere, sehr mächtige Einstellungsmöglichkeit – diese finden wir im Menüpunkt Einstellungen, wie im untenstehenden Screenshot gelb markiert.
Diese Funktion ermöglicht es, dass eine Komponente mehreren Klassen gleichzeitig zugewiesen werden kann.
Im Standardfall gilt ein Entweder-oder-Prinzip, wenn mehrere unterschiedliche Klassifizierungsregeln zutreffen.

Nach der Aktivierung kehren wir zum Menüpunkt Klassifikationsregeln zurück, denn dort müssen wir noch eine Einstellung anpassen.
Im unteren Bereich des Fensters ist nun eine dritte Option bei den Klassifikationsmethoden sichtbar.
Wählen wir diese direkt aus und wechseln wir anschließend zum Menüpunkt Klassifizierte Komponenten, um das Ergebnis zu überprüfen.

Die Änderung besteht darin, dass nun zwei unterschiedliche, durch Klassifikationsregeln erzeugte Klassen gleichzeitig auf die betreffende Komponente zutreffen.
Das bedeutet, dass sie in beide Klassen aufgenommen wird, ohne von einer der beiden ausgeschlossen zu werden.
Das ist besonders praktisch, wenn wir übergeordnete Klassen erstellen möchten, unter denen dann spezifischere Unterklassen organisiert sind.

